你提供的照片可能用于改善必应图片处理服务。
隐私政策
|
使用条款
无法使用此链接。检查链接是否以 "http://" 或 "https://" 开头,然后重试。
无法处理此搜索。请尝试其他图像或关键字。
试用视觉搜索
使用图像搜索、识别对象和文本、翻译或解决问题
将一个或多个图像拖到此处,
上传图像
或
打开相机
将图像放到此处以开始搜索
要使用可视化搜索,请在浏览器中启用相机
English
全部
搜索
图片
灵感
创建
集合
视频
地图
资讯
更多
购物
航班
旅游
笔记本
自动播放所有 GIF
在这里更改自动播放及其他图像设置
自动播放所有 GIF
拨动开关以打开
自动播放 GIF
图片尺寸
全部
小
中
大
特大
至少... *
自定义宽度
x
自定义高度
像素
请为宽度和高度输入一个数字
颜色
全部
仅限颜色
黑白
类型
全部
照片
剪贴画
素描
动画 GIF
透明
版式
全部
方形
横版
高
人物
全部
仅脸部
半身像
日期
全部
过去 24 小时
过去一周
过去一个月
去年
授权
全部
所有创作共用
公共领域
免费分享和使用
在商业上免费分享和使用
免费修改、分享和使用
在商业上免费修改、分享和使用
详细了解
清除筛选条件
安全搜索:
中等
严格
中等(默认)
关闭
筛选器
1146×1346
issc-kanson.com
sensor_locator_guide - Kanson Electronics
500×260
touch-rich.com
MAP SENSOR from China Manufacturer - 宁波拓取进出口有限公司
1000×1000
westinautomotive.com
Sensor Re-locator | Westin Automotive Pro…
1000×1000
westinautomotive.com
Sensor Re-locator | Westin Automotive Pro…
1000×1000
dotlinksensor.com
公司新闻-位移传感器批发厂家-光电开关传感器 …
1000×700
oidencoder.com
位移传感器 – 高性能工业编码器、传感器解决方案及产品供应商,欧 …
547×319
sensor12.com
位置传感器的种类及原理
300×300
sensor12.com
位置传感器的种类及原理
976×421
sensor12.com
位置传感器的种类及原理
1000×700
oidencoder.com
位移传感器 – 高性能工业编码器、传感器解决方案及产品供应商
767×522
bihec.com
LASK-MAP 归档 - auto sensor korea 泄漏控制器 泄漏传感器 流量计 不间断电源 压力 …
1116×900
benchmarksupply.com
SubSurface Magnetic Underwater Locator (MUL) Sensor
720×720
lazada.com.ph
Dental X-Ray Sensor Locator Sensor Positioner Dental S…
768×461
hamamatsu.com.cn
位置敏感探测器 (PSD) | 滨松光子学株式会社
720×520
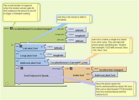
appinventor.mit.edu
Location Sensor
850×296
researchgate.net
Sensor localization. | Download Scientific Diagram
1281×904
www.2carpros.com
Map Sensor Location: Where Is It Located on My Car?
1200×1200
walmart.com
Stud Finder Sensor 5 in 1 Wall Scanner Electroni…
1424×1072
2CarPros
MAP Sensor Location: Where Is the MAP Sensor on My Vehicle (…
810×810
geo-instruments.com
Locator One GNSS Sensors | GEO-Instrum…
768×768
geo-instruments.com
Locator One GNSS Sensors | GEO-Instrum…
960×631
monolithicpower.cn
Exploring Sensor Technologies: A Comprehensive Guide to Magnetic Po…
800×533
onsemi.cn
利用设计工具提高位置传感器系统精度 | onsemi
573×425
chipsmall.com
MAP Sensor Replacement: A Step-by-Step Guide for Beginners
800×800
conversiontech.en.made-in-china.com
Digital Photoelectric Sensor with Multi-Turn Locator - D…
850×580
researchgate.net
Detailed sensor location. | Download Scientific Diagram
646×642
researchgate.net
Sensor locations on the | Download Scientific …
1000×667
ar.inspiredpencil.com
Throttle Body Sensor
1644×1110
appinventor.mit.edu
Exploring with the Location Sensor
850×519
storage.googleapis.com
Sensor Position Explained at Sebastian Bardon blog
850×647
researchgate.net
Sensor location diagram. | Download Scientific Diagram
699×331
researchgate.net
Location of sensor devices. | Download Scientific Diagram
1209×633
storage.googleapis.com
Position Sensor Working Principle at Erik Cox blog
284×284
researchgate.net
The location of sensor installation. | Download S…
1554×656
ehcar.net
Camshaft Position Sensor Bank 1 Location and Meaning – EHCar.net
某些结果已被隐藏,因为你可能无法访问这些结果。
显示无法访问的结果
报告不当内容
请选择下列任一选项。
无关
低俗内容
成人
儿童性侵犯
反馈